|
||||||||||
| PREV CLASS NEXT CLASS | FRAMES NO FRAMES | |||||||||
| SUMMARY: NESTED | FIELD | CONSTR | METHOD | DETAIL: FIELD | CONSTR | METHOD | |||||||||

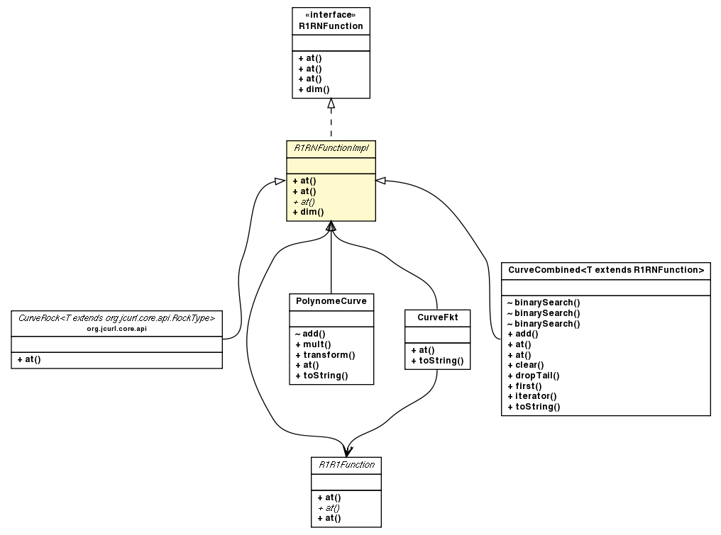
java.lang.Objectorg.jcurl.math.R1RNFunctionImpl
public abstract class R1RNFunctionImpl
Abstract base class for n-dimensional curves f : R^1 -> R^n.
| Constructor Summary | |
|---|---|
protected |
R1RNFunctionImpl(int dim)
|
| Method Summary | |
|---|---|
double[] |
at(double t,
int c,
double[] ret)
Compute the c'th derivative of all dimensions at t. |
float[] |
at(double t,
int c,
float[] ret)
Compute the c'th derivative of all dimensions at t. |
abstract double |
at(double t,
int c,
int dim)
Compute the c'th derivative of the given dimension at t. |
int |
dim()
|
| Methods inherited from class java.lang.Object |
|---|
clone, equals, finalize, getClass, hashCode, notify, notifyAll, toString, wait, wait, wait |
| Constructor Detail |
|---|
protected R1RNFunctionImpl(int dim)
| Method Detail |
|---|
public double[] at(double t,
int c,
double[] ret)
R1RNFunctiont.
Default implementation via iteration over R1RNFunction.at(double, int, int).
at in interface R1RNFunctiont - t-value (input)c - derivative (0=location, 1:speed, ...)ret - return value container
t
public float[] at(double t,
int c,
float[] ret)
R1RNFunctiont.
at in interface R1RNFunctiont - t-value (input)c - derivative (0=location, 1:speed, ...)ret - return value container
t
public abstract double at(double t,
int c,
int dim)
R1RNFunctiont.
at in interface R1RNFunctiont - t-valuec - derivative (0=location, 1:speed, ...)dim - dimension (0,1,2,...)
tpublic final int dim()
dim in interface R1RNFunction
|
||||||||||
| PREV CLASS NEXT CLASS | FRAMES NO FRAMES | |||||||||
| SUMMARY: NESTED | FIELD | CONSTR | METHOD | DETAIL: FIELD | CONSTR | METHOD | |||||||||