org.jcurl.demo.tactics.sg
Class AnimateAffine

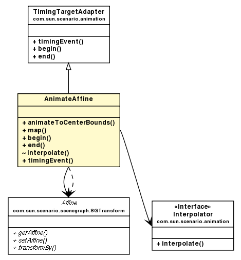
Package class diagram package AnimateAffine
java.lang.Object
  extended by com.sun.scenario.animation.TimingTargetAdapter
      extended by org.jcurl.demo.tactics.sg.AnimateAffine
All Implemented Interfaces:
TimingTarget

public class AnimateAffine
extends TimingTargetAdapter

Version:
$Id$
Author:
M. Rohrmoser

Constructor Summary
AnimateAffine(SGTransform.Affine from, AffineTransform to, Interpolator ip)
           
 
Method Summary
static void animateToCenterBounds(SGTransform.Affine dst, RectangularShape dc, RectangularShape wc, long millis)
           
 void begin()
           
 void end()
           
(package private)  double[] interpolate(double[] min, double[] max, double f, double[] dst)
           
static AffineTransform map(RectangularShape wc, RectangularShape dc, AffineTransform zt)
          create a transformation that maps wc to dc
 void timingEvent(float f, long l)
           
 
Methods inherited from class java.lang.Object
clone, equals, finalize, getClass, hashCode, notify, notifyAll, toString, wait, wait, wait
 

Constructor Detail

AnimateAffine

public AnimateAffine(SGTransform.Affine from,
                     AffineTransform to,
                     Interpolator ip)
Method Detail

animateToCenterBounds

public static void animateToCenterBounds(SGTransform.Affine dst,
                                         RectangularShape dc,
                                         RectangularShape wc,
                                         long millis)
Parameters:
dst - the trafo to modify
dc - current display viewport
wc - desired wc viewport
millis - duration of the animation. <= 0 immediate.

map

public static AffineTransform map(RectangularShape wc,
                                  RectangularShape dc,
                                  AffineTransform zt)
create a transformation that maps wc to dc


begin

public void begin()
Specified by:
begin in interface TimingTarget
Overrides:
begin in class TimingTargetAdapter

end

public void end()
Specified by:
end in interface TimingTarget
Overrides:
end in class TimingTargetAdapter

interpolate

double[] interpolate(double[] min,
                     double[] max,
                     double f,
                     double[] dst)

timingEvent

public void timingEvent(float f,
                        long l)
Specified by:
timingEvent in interface TimingTarget
Overrides:
timingEvent in class TimingTargetAdapter


Copyright © 2005-2009 JCurl.mro.name. All Rights Reserved.